MODIFICAR AÑADIDOS DE FORMA MASIVA O CREAR UN GRUPO DE AÑADIDOS
Para modificar añadidos de un producto (ya sea quitarlo o añadirlo ) Debemos seleccionar los productos primero (esto en Administración > Productos) .Lo recomendable es de 15 artículos por ejem.
Damos clic en "Editar todos"

Si quiero eliminar un añadido: Vamos al apartado de “Añadidos ” > Eliminar un añadido y elegimos el producto deseado 1.- Elegimos el grupo > Buscamos en la lupa que añadido queremos borrar , por último le damos a Aplicar y enviamos datos al local

Para añadir un solo producto es la misma operativa solo que en el botón de “Añadir un añadido”

Para crear un grupo de añadidos nuevo en los productos
Hay dos opciones distintas
1.- "Añadir /Edotar grupo de añadidos" : En esta añadirá un grupo respetando que ya hay otro creado
2.- "Establecer un grupo de añadidos": En esta opción solamente dejará 1 grupo de añadidos y los otros que estuviese en ese producto los borrará.
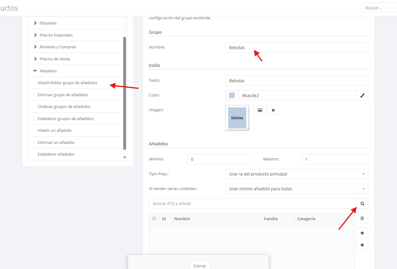
Vamos a ver un ejemplo con "Añadir / Editar un grupo de añadidos":
Establecemos el nombre,la configuración de tipo de preparación (esto es de cara a la impresión en cocina)
- El mínimo y el máximo es para dejar un parámetro en cuanto a la cantidad de articulos que se quiera elegir por grupo de añadidos

Importante darle clic al botón de Aceptar y luego Aplicar
También tener en cuenta que los productos que hemos dejado como añadidos (en este caso las bebidas de los combinados) , tengan un precio definido si es que tienen un coste extra como añadido o dejarlo a precio 0€ . Si lo dejamos vacío, este pedirá el precio cada vez que elijamos ese añadido en particular
Para verificarlo debemos ir a Administración > Productos> Editar> y revisar la 2da columna de precios llamada “Precio añadido”

¿Le ha sido útil este artículo?
¡Qué bien!
Gracias por sus comentarios
¡Sentimos mucho no haber sido de ayuda!
Gracias por sus comentarios
Sus comentarios se han enviado
Agradecemos su esfuerzo e intentaremos corregir el artículo